Flowith 是什么?
-
Flowith 是一个“画布式 / 节点式 + AI 加持”的“智能工作空间 / AI 生产力工具平台”。
-
它不只是传统意义上的“AI 聊天机器人”——而是把 AI 能力作为“模块” / “节点”,允许用户在一个“二维画布(canvas) / 多线程画布界面”中,以“可视化 + 节点连接”的方式组织、拆解、执行任务。
-
流程可跨文本、图像、文档、PPT 等多种内容形式,支持复杂任务、内容创作、知识管理、资料分析、项目规划等。
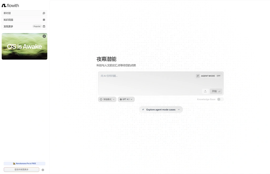
Flowith 的核心功能 / 特点
根据公开资料,Flowith 主要包括以下功能/特点 — 这些也是它被推荐为“下一代 AI 创作/工作平台”的原因。
| 功能 / 特性 | 说明 |
|---|---|
| 画布 + 节点式交互 | 用户可以在一个“无限画布 / 多线程画布”上,自由创建、连接多个节点。每个节点可以代表一个子任务/子模块。相较传统线性对话/单线程,这种方式更灵活,也更适合复杂任务拆解与管理。 |
| 多模型 & 多模态支持 | Flowith 支持多个大型 AI 模型(例如 GPT‑4 / GPT‑4o / Claude / DeepSeek‑R1 / etc.,具体模型可能随平台更新)进行调用。不同任务(文字、图像、文档分析、PPT、网页等)可选择最合适模型。 |
| 知识库 / “知识花园”(Knowledge Garden) | 用户可以上传文档 / PDF /网页 /图片等资源,Flowith 将其整理成结构化、可检索的知识节点/网络,方便未来调用与复用。这对写作、研究、资料整理特别有帮助。 |
| Agent / 自动化任务系统(“智能体” / Agent 模式) | Flowith 不只是“生成内容”,还能由“AI Agent”自动拆解复杂任务——比如规划写作流程、做市场调研、生成结构化输出,甚至多阶段执行任务。也就是说,你可以“布置任务”,然后让 AI 按步骤自动完成。 |
| 多任务 / 多线程 / 非线性工作流 | 传统 AI 对话往往是线性的(一个问题 — 一个回复),而 Flowith 的画布 + 节点 + 多模型 + 自动化,允许多个任务并行/分支进行,非常适合复杂、多步骤或跨媒体的项目管理与创作。 |
| 适用范围广 | 内容创作者、写作者、研究者、学生、团队协作、项目管理者等都可以用它来做写作、调研、报告、PPT、文档分析、资料整理、知识库建设等多种任务。 |
Flowith 的目标用户 / 适合人群
Flowith 的设计较为灵活、功能也比较全面,因此适合下列人群/场景(也有不少公开评价和宣传这样定位):
-
内容创作者/写作者 — 写文章、报告、剧本、脚本、长文档、PPT/网页/多媒体内容。
-
学术/研究者/学生 — 用于整理文献、分析资料、生成研究报告、构建知识库、自动化资料总结与管理。
-
项目/团队管理者 — 管理项目流程、拆解任务、分派子任务、生成报告与文档。
-
希望用 AI 提高生产力/自动化的人 — 如果你有重复性、复杂性、跨媒体的任务,Flowith 的“画布 × AI × 自动化”可能大幅节省时间、减少重复劳动。
使用/考虑事项
虽然 Flowith 的设想与功能看起来很强大,但也有一些需要注意/谨慎判断的地方:
-
构建“节点 + 多任务 + Agent 自动化”流程,对用户来说可能有一定学习成本。不太习惯“可视化 + 模块化 + 多线程”的人,可能上手会稍复杂。
-
对于“专业/垂直领域”(如法律、医疗、深度科研)的知识处理,效果可能取决于你上传的资料和模型本身——也就是说,AI 的输出不一定总是“专业级别、无误差”。
-
如果你依赖 AI 自动化生成/执行重要任务,建议保持人工“审查 / 监督”,不要盲目依赖“自动体”。
Flowith 是一个新一代的 “AI + 可视化画布 + 多任务 + 自动化工作流” 平台 —— 它试图打破传统 AI 的 “线性对话 + 单任务” 模式,用“节点式 + 多线程 + Agent + 知识库 + 多模态内容生成” 的方式,把 AI 变成用户真正意义上的智能工作伙伴 / 第二大脑。









